Use Streamline to profile an out-of-tree kernel module

Arm Streamline is a tool that uses sampling to measure system performance. Instead of recording every single event (like instrumentation does, which can slow things down), it takes snapshots of hardware counters and system registers at regular intervals. This gives a statistical view of how the system runs, while keeping the overhead small.

Streamline tracks performance metrics such as CPU usage, execution cycles, memory access, cache hits and misses, and GPU activity. By putting this information together, it helps developers see how their code is using the hardware. Captured data is presented on a timeline, so you can see how performance changes as your program runs. This makes it easier to notice patterns, find bottlenecks, and link performance issues to specific parts of your application.

For more information about Streamline and its features, see the Streamline user guide .

Download Streamline

Streamline is included with Arm Performance Studio, which you can download and use for free. Download it by following the link below:

Arm Performance Studio downloads .

For step-by-step guidance on setting up Streamline on your host machine, follow the installation instructions provided in the Streamline installation guide .

Push Gator to the target and make a capture

Once Streamline is installed on the host machine, you can capture trace data of our Linux kernel module. On Linux, the binaries will be installed where you extracted the package.

To communicate with the target device, Streamline uses a background service called gatord. This daemon must be running on the target before you can capture trace data. Streamline provides two pre-built gatord binaries in the installation directory: one for Armv7 (AArch32) and one for Armv8 or later (AArch64) systems.

Use scp to transfer the appropriate gatord binary to your target device:

    

        
        
scp `<install_directory>`/streamline/bin/linux/arm64/gatord root@<target-ip>:/root/gatord

    
Note

If you are using an AArch32 target, use arm instead of arm64.

Run gator on the target to start system-wide capture mode:

    

        
        
/root/gatord -S yes -a

    

Image Alt Text:Terminal window showing the command to start gatord on the target device. The command entered is <code>/root/gatord -S yes -a</code>. The terminal background is dark with white text. The environment is a typical Linux shell session focused on system profiling setup. There is no emotional tone in the image. alt-textStart gatord on the target device

Open Streamline and choose TCP mode. Enter your target hostname or IP address. Image Alt Text:Streamline TCP settings dialog showing fields for entering the target hostname or IP address and port number. The dialog includes labels Hostname or IP and Port with example values entered. The window background is light gray with blue and white interface elements. The wider environment is a desktop application window focused on configuring a remote connection for profiling. The emotional tone is neutral and technical. alt-textConfigure TCP connection to target device

Select Select counters to open the counter configuration dialogue.

Add L1 data Cache: Refill and L1 Data Cache: Access and enable Event-Based Sampling (EBS) for both of them as shown in the screenshot and select Save.

To learn more about counters, see the Arm Developer Counter Configuration Guide .

To learn more about EBS, see the Streamline User Guide .

Image Alt Text:Streamline counter configuration dialog showing two counters, L1 data Cache Refill and L1 Data Cache Access, both enabled with Event-Based Sampling selected. The dialog includes checkboxes and dropdown menus for configuring counters. The wider environment is a desktop application window focused on performance profiling setup. Text in the image includes labels for the counters and options for enabling EBS. The emotional tone is neutral and technical, supporting a step-by-step configuration process for Arm performance analysis. alt-textConfigure counters and enable event-based sampling

In the Command section, add the same shell command you used earlier to test the Linux module:

    

        
        
sh -c "echo 10000 > /dev/mychardrv"

    

Image Alt Text:Streamline command dialog showing a field for entering the shell command to execute on the target device. The dialog includes labeled input fields and buttons for saving the command configuration. The wider environment is a desktop application window focused on performance profiling setup. Text in the image includes labels such as Command and fields for entering shell commands. The emotional tone is neutral and technical, supporting a step-by-step configuration process for Arm performance analysis. alt-textEnter shell command for profiling in Streamline

In the Capture settings dialog, select Add image, add the absolute path of your kernel module file mychardrv.ko, and click Save.

Image Alt Text:Streamline Capture settings dialog showing fields for adding an image and specifying the absolute path to the kernel module file mychardrv.ko. The dialog includes labeled input fields and buttons for saving the configuration. The wider environment is a desktop application window focused on performance profiling setup. Text in the image includes labels such as Add image and fields for entering file paths. The emotional tone is neutral and technical, supporting a step-by-step configuration process for Arm performance analysis. alt-textAdd kernel module image in capture settings

Start the capture and enter a name and location for the capture file. Streamline starts collecting data and the charts show activity being captured from the target.

Image Alt Text:Streamline timeline view displaying performance data charts with multiple colored lines representing different hardware counters over time. The primary subject is the timeline chart, which shows activity spikes and trends for metrics such as CPU usage and cache events. The wider environment is a desktop application window focused on performance profiling, with labeled axes and a legend identifying each counter. Text in the image includes labels for counters and time intervals. The emotional tone is neutral and technical, supporting detailed analysis of Arm system performance. alt-textView timeline of captured performance data

Analyze the capture and inspect the code

Once the capture is stopped, Streamline automatically analyzes the collected data and provides insights to help you identify performance issues and bottlenecks. This section describes how to view these insights, starting with locating the functions related to our kernel module and narrowing down to the exact lines of code that may be responsible for the performance problems.

Open the Functions tab. In the counters list, select one of the counters you enabled earlier in the counter configuration dialog, as shown:

Image Alt Text:Counter selection alt-textSelect data source for counters

In the Functions tab, look for the function char_dev_cache_traverse(). You’ll see that it has the highest L1 Cache refill rate, which is expected for this example. Check the Image column on the right. This should show your module file name, mychardrv.ko. This confirms that Streamline is capturing performance data for your kernel module.

Image Alt Text:Streamline Functions tab displaying a list of functions with performance metrics such as L1 Cache refill rates. The primary subject is the function char_dev_cache_traverse which is highlighted and shows the highest cache refill value. The right side of the table lists the image name as mychardrv.ko. The wider environment is a desktop profiling application window with columns labeled Function, Image, and various performance counters. Visible text includes function names, image names, and numerical metric values. The emotional tone is neutral and technical, supporting detailed analysis for Arm kernel module profiling. alt-textIdentify functions with highest cache refill rates

To view the call path for char_dev_cache_traverse(), right-click the function name and select Select in Call Paths.

This opens the Call Paths tab, where you can trace which functions called char_dev_cache_traverse(). In the Locations column, you’ll see the sequence of calls which start from the userspace echo command and ending in your kernel module mychardrv.ko. This helps you understand how execution flows from userspace into your kernel code, making it easier to spot where performance issues might begin. Image Alt Text:Streamline Call Paths tab displaying a hierarchical call stack with the function char_dev_cache_traverse highlighted. The primary subject is the call path tree, showing the sequence of function calls from userspace echo command through to the kernel module mychardrv.ko. The wider environment is a desktop profiling application window with columns labeled Function, Image, and performance counters. Visible text includes function names, image names, and numerical metric values. The emotional tone is neutral and technical, supporting detailed analysis for Arm kernel module profiling and helping users trace performance issues through the call stack. alt-textTrace function call paths in Streamline

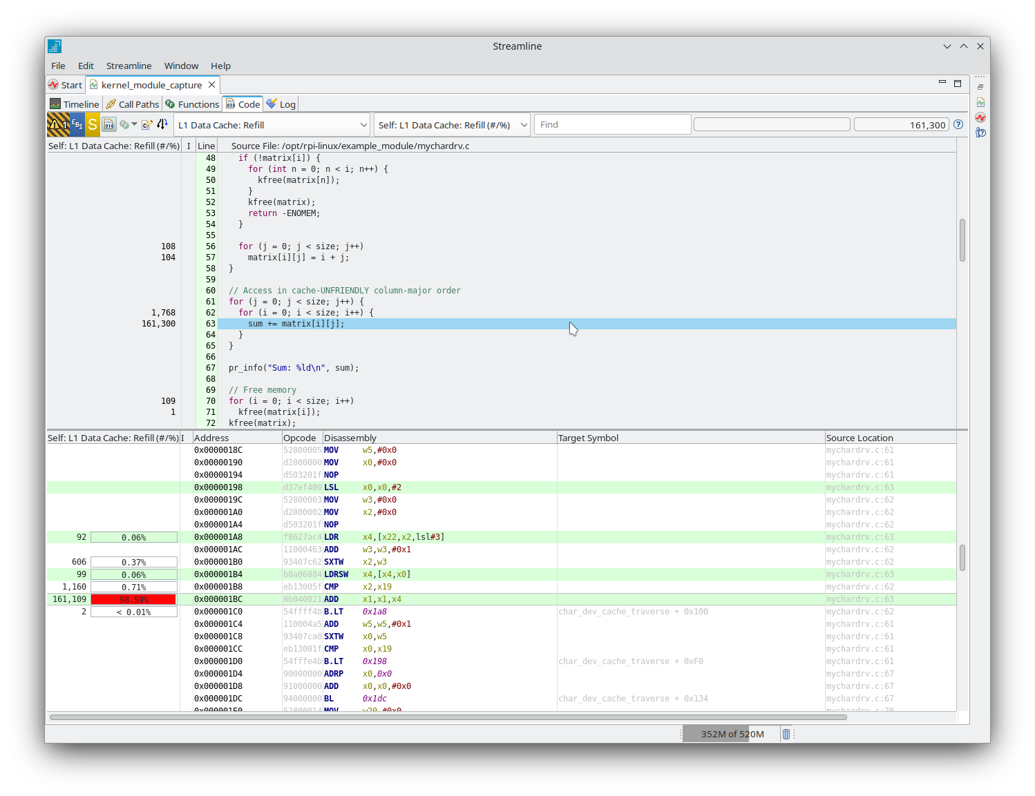
Because you built your kernel module with debug information, Streamline highlights the exact lines of code that cause cache misses. This makes it easy to see which parts of your code need optimization.

Double-tap the function name to open the Code tab. The top section highlights each line of your source code and shows the number of cache misses for each line. The bottom section displays the matching assembly instructions, with counter values for every instruction. This clear view helps you quickly identify which parts of your code are causing performance issues. Image Alt Text:Streamline Code tab displaying annotated source code and disassembly for the function char_dev_cache_traverse in the kernel module mychardrv.ko. The primary subject is the code analysis panel, which highlights individual lines of C source code and corresponding assembly instructions, each with associated cache miss metrics. The top half of the window shows the source code with numerical values indicating cache misses per line, while the bottom half presents the disassembly view with counter values for each instruction. The wider environment is a desktop profiling application window with labeled columns such as Function, Image, and performance counters. Visible text includes function names, source code lines, assembly instructions, and numerical metric values. The emotional tone is neutral and technical, supporting detailed analysis for Arm kernel module profiling and helping users identify performance bottlenecks at the code level. alt-textAnalyze code and disassembly for cache misses in Streamline

Note

You might need to configure path prefix substitution in the Code tab to view the source code correctly. For information on how to set this up and for more information about code analysis, see the Streamline User Guide .

Back
Next